Мотопьянь ТЕАМ
МотоЦентр 78
Разместил: Полный превед - Среда, 21 Мая 2025 19:27
а давайте или не давайте
Вопросы по поводу работы Сайта
На страницу Пред.  1, 2, 3 ... 12, 13, 14
 
Начать новую тему   Ответить на тему    Список форумов МОТОПЬЯНЬ ТЕАМ -> Сайт МТ
 
Автор Сообщение
mongolor
человек-МОТОПЬЯНЬ!
человек-МОТОПЬЯНЬ!

Возраст: 35
Сообщения: 7554
Откуда: СПБ, Электросила
На чем ездит: Велосипед

СообщениеДобавлено: 15 Ноябрь 2012 13:16    Заголовок сообщения: Ответить с цитатой

Evgenikk
Срок давности кончился видимо.

Dimson писал(а):
Во фрейме слева "Персональная информация" пропала картинка аватарки. Непорядок-с

Ну вот и пачинили! И года не прошло! image020

_________________
Необходимое, но недостаточное условие запуска ЛЮБОГО ДВИЖИНА - НЕПОКОЛЕБИМАЯ ВЕРА ЧТО ОН ЗАПУСТИТСЯ, ДАЖЕ ЕСЛИ ПОРШЕНЬ УКРАЛИ!!!!!!!!
Вернуться к началу
Посмотреть профиль Отправить личное сообщение ICQ Number
Dimson
Первый AX
Первый AX

Возраст: 51
Сообщения: 8138
Откуда: Питер, Московская
На чем ездит: AX-1, X-Terra

СообщениеДобавлено: 15 Ноябрь 2012 13:40    Заголовок сообщения: Ответить с цитатой

крутабл! :rulez:
_________________
Регистрируйся в Ulmart.ru укажи промо-код 2043440 и покупай по цене из второй колонки прайса!
Вернуться к началу
Посмотреть профиль Отправить личное сообщение ICQ Number
mongolor
человек-МОТОПЬЯНЬ!
человек-МОТОПЬЯНЬ!

Возраст: 35
Сообщения: 7554
Откуда: СПБ, Электросила
На чем ездит: Велосипед

СообщениеДобавлено: 19 Апрель 2013 20:56    Заголовок сообщения: Ответить с цитатой

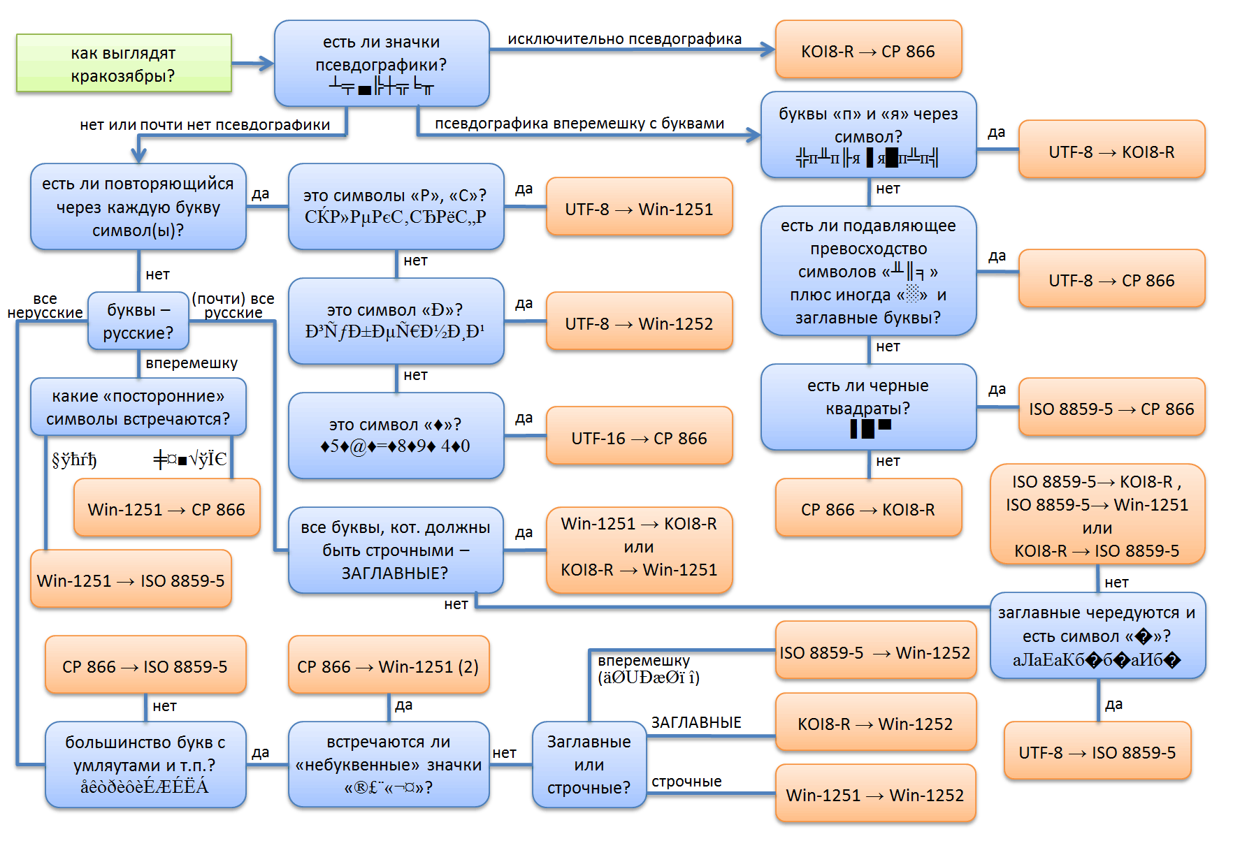
зачинил загрузку файлов и аватарок


codepages.png
 Описание:
 Размер файла:  314.02 KB
 Просмотрено:  964 раз(а)

codepages.png



_________________
Необходимое, но недостаточное условие запуска ЛЮБОГО ДВИЖИНА - НЕПОКОЛЕБИМАЯ ВЕРА ЧТО ОН ЗАПУСТИТСЯ, ДАЖЕ ЕСЛИ ПОРШЕНЬ УКРАЛИ!!!!!!!!
Вернуться к началу
Посмотреть профиль Отправить личное сообщение ICQ Number
E-Note
животнае-активист MT
животнае-активист MT

Возраст: 49
Сообщения: 7713
Откуда: Просвет
На чем ездит: Yamaha TTR250 Raid

СообщениеДобавлено: 19 Апрель 2013 22:15    Заголовок сообщения: Ответить с цитатой

только аттач скачивается не полностью почему то =\
у меня сохраняется 25кб из 314кб аттача
три раза пробовал

_________________
Вернуться к началу
Посмотреть профиль Отправить личное сообщение Посетить сайт автора ICQ Number
Тошка
Главный мегаоптимист МТ
Главный мегаоптимист МТ

Возраст: 38
Сообщения: 8090
Откуда: Московская

СообщениеДобавлено: 19 Апрель 2013 22:54    Заголовок сообщения: Ответить с цитатой

не открываеца,да(
_________________
Вернуться к началу
Посмотреть профиль Отправить личное сообщение Отправить e-mail ICQ Number
mongolor
человек-МОТОПЬЯНЬ!
человек-МОТОПЬЯНЬ!

Возраст: 35
Сообщения: 7554
Откуда: СПБ, Электросила
На чем ездит: Велосипед

СообщениеДобавлено: 19 Апрель 2013 22:55    Заголовок сообщения: Ответить с цитатой

да есть проблема, завтра будет решена.
_________________
Необходимое, но недостаточное условие запуска ЛЮБОГО ДВИЖИНА - НЕПОКОЛЕБИМАЯ ВЕРА ЧТО ОН ЗАПУСТИТСЯ, ДАЖЕ ЕСЛИ ПОРШЕНЬ УКРАЛИ!!!!!!!!
Вернуться к началу
Посмотреть профиль Отправить личное сообщение ICQ Number
mongolor
человек-МОТОПЬЯНЬ!
человек-МОТОПЬЯНЬ!

Возраст: 35
Сообщения: 7554
Откуда: СПБ, Электросила
На чем ездит: Велосипед

СообщениеДобавлено: 20 Апрель 2013 12:07    Заголовок сообщения: Ответить с цитатой

пачинино, тестите.
_________________
Необходимое, но недостаточное условие запуска ЛЮБОГО ДВИЖИНА - НЕПОКОЛЕБИМАЯ ВЕРА ЧТО ОН ЗАПУСТИТСЯ, ДАЖЕ ЕСЛИ ПОРШЕНЬ УКРАЛИ!!!!!!!!
Вернуться к началу
Посмотреть профиль Отправить личное сообщение ICQ Number
E-Note
животнае-активист MT
животнае-активист MT

Возраст: 49
Сообщения: 7713
Откуда: Просвет
На чем ездит: Yamaha TTR250 Raid

СообщениеДобавлено: 20 Апрель 2013 14:08    Заголовок сообщения: Ответить с цитатой

работает
_________________
Вернуться к началу
Посмотреть профиль Отправить личное сообщение Посетить сайт автора ICQ Number
BiM
человек-МОТОПЬЯНЬ!
человек-МОТОПЬЯНЬ!

Возраст: 26
Сообщения: 2323
Откуда: Питер, Комендатский
На чем ездит: на всем

СообщениеДобавлено: 19 Ноябрь 2013 13:51    Заголовок сообщения: Ответить с цитатой

Макс, с "аутентификацией" проблемы - при открытии темы в новой вкладке он ее требует вылезающей хренью(при учете что уже вошел), и ее не закрыть никак, даже вместе со всеми вкладками - только с мазиллой вместе.
Вернуться к началу
Посмотреть профиль Отправить личное сообщение Отправить e-mail ICQ Number
mongolor
человек-МОТОПЬЯНЬ!
человек-МОТОПЬЯНЬ!

Возраст: 35
Сообщения: 7554
Откуда: СПБ, Электросила
На чем ездит: Велосипед

СообщениеДобавлено: 19 Ноябрь 2013 14:00    Заголовок сообщения: Ответить с цитатой

BiM
скриншот в студию, и есть еще у кого такая трабла?

_________________
Необходимое, но недостаточное условие запуска ЛЮБОГО ДВИЖИНА - НЕПОКОЛЕБИМАЯ ВЕРА ЧТО ОН ЗАПУСТИТСЯ, ДАЖЕ ЕСЛИ ПОРШЕНЬ УКРАЛИ!!!!!!!!
Вернуться к началу
Посмотреть профиль Отправить личное сообщение ICQ Number
HeavY
человек-МОТОПЬЯНЬ!
человек-МОТОПЬЯНЬ!

Возраст: 37
Сообщения: 5188
Откуда: Москва
На чем ездит: Сильвервинг 400

СообщениеДобавлено: 19 Ноябрь 2013 15:32    Заголовок сообщения: Ответить с цитатой

Опера - ок.
_________________
Если не ты, то кто? Если никто, то я!
Если не я, за что носит меня земля?
Если не мы, тогда песня теряет суть,
А в наших паспортах все надо зачеркнуть!
Вернуться к началу
Посмотреть профиль Отправить личное сообщение ICQ Number
BiM
человек-МОТОПЬЯНЬ!
человек-МОТОПЬЯНЬ!

Возраст: 26
Сообщения: 2323
Откуда: Питер, Комендатский
На чем ездит: на всем

СообщениеДобавлено: 19 Ноябрь 2013 15:42    Заголовок сообщения: Ответить с цитатой

Макс, походу всплывает только при открытии этой темы: з/ч на Suzuki Address v100 продам или обменяю
Всплывает табличка как на РГ при входе, посредине экрана.
Постоял минуту-совсем завис фаерфокс.
в аську отправил


Последний раз редактировалось: BiM (19 Ноябрь 2013 16:03), всего редактировалось 2 раз(а)
Вернуться к началу
Посмотреть профиль Отправить личное сообщение Отправить e-mail ICQ Number
E-Note
животнае-активист MT
животнае-активист MT

Возраст: 49
Сообщения: 7713
Откуда: Просвет
На чем ездит: Yamaha TTR250 Raid

СообщениеДобавлено: 19 Ноябрь 2013 15:47    Заголовок сообщения: Ответить с цитатой

BiM писал(а):
всплывает только при открытии этой темы: з/ч на Suzuki Address v100 продам или обменяю
Всплывает табличка как на РГ при входе, по середине экрана.


аналогично

_________________
Вернуться к началу
Посмотреть профиль Отправить личное сообщение Посетить сайт автора ICQ Number
mongolor
человек-МОТОПЬЯНЬ!
человек-МОТОПЬЯНЬ!

Возраст: 35
Сообщения: 7554
Откуда: СПБ, Электросила
На чем ездит: Велосипед

СообщениеДобавлено: 19 Ноябрь 2013 17:01    Заголовок сообщения: Ответить с цитатой

Проблема была, починил.
Потестите плиз.

_________________
Необходимое, но недостаточное условие запуска ЛЮБОГО ДВИЖИНА - НЕПОКОЛЕБИМАЯ ВЕРА ЧТО ОН ЗАПУСТИТСЯ, ДАЖЕ ЕСЛИ ПОРШЕНЬ УКРАЛИ!!!!!!!!
Вернуться к началу
Посмотреть профиль Отправить личное сообщение ICQ Number
BiM
человек-МОТОПЬЯНЬ!
человек-МОТОПЬЯНЬ!

Возраст: 26
Сообщения: 2323
Откуда: Питер, Комендатский
На чем ездит: на всем

СообщениеДобавлено: 19 Ноябрь 2013 17:12    Заголовок сообщения: Ответить с цитатой

:rulez:
Вернуться к началу
Посмотреть профиль Отправить личное сообщение Отправить e-mail ICQ Number
E-Note
животнае-активист MT
животнае-активист MT

Возраст: 49
Сообщения: 7713
Откуда: Просвет
На чем ездит: Yamaha TTR250 Raid

СообщениеДобавлено: 19 Ноябрь 2013 17:45    Заголовок сообщения: Ответить с цитатой

все гуд
_________________
Вернуться к началу
Посмотреть профиль Отправить личное сообщение Посетить сайт автора ICQ Number
mongolor
человек-МОТОПЬЯНЬ!
человек-МОТОПЬЯНЬ!

Возраст: 35
Сообщения: 7554
Откуда: СПБ, Электросила
На чем ездит: Велосипед

СообщениеДобавлено: 08 Декабрь 2014 0:04    Заголовок сообщения: Ответить с цитатой

Переезд состоялся, из-за смены версии php на актуальную на данный момент и старости данного форума пришлось покорпеть!
Все должно работать норм. Если что, пишите в этой ветке.

_________________
Необходимое, но недостаточное условие запуска ЛЮБОГО ДВИЖИНА - НЕПОКОЛЕБИМАЯ ВЕРА ЧТО ОН ЗАПУСТИТСЯ, ДАЖЕ ЕСЛИ ПОРШЕНЬ УКРАЛИ!!!!!!!!
Вернуться к началу
Посмотреть профиль Отправить личное сообщение ICQ Number
весенний гламур
сказочный долбоеб

Возраст: 42
Сообщения: 23155
Откуда: Северная столица. м.Ветеранов
На чем ездит: Недокрыло, пережигули

СообщениеДобавлено: 08 Декабрь 2014 14:16    Заголовок сообщения: Ответить с цитатой

Спасибо
_________________
БОЛЬШЕ ГЛАМУРА!

"мы буханто и куринто, и плеванто на минздраво! оуеее!.."(с)
Вернуться к началу
Посмотреть профиль Отправить личное сообщение ICQ Number
Dimson
Первый AX
Первый AX

Возраст: 51
Сообщения: 8138
Откуда: Питер, Московская
На чем ездит: AX-1, X-Terra

СообщениеДобавлено: 18 Август 2015 2:07    Заголовок сообщения: Ответить с цитатой

Что-то форум сегодня (уже вчера) начал тормозить жутко(
_________________
Регистрируйся в Ulmart.ru укажи промо-код 2043440 и покупай по цене из второй колонки прайса!
Вернуться к началу
Посмотреть профиль Отправить личное сообщение ICQ Number
E-Note
животнае-активист MT
животнае-активист MT

Возраст: 49
Сообщения: 7713
Откуда: Просвет
На чем ездит: Yamaha TTR250 Raid

СообщениеДобавлено: 18 Август 2015 3:37    Заголовок сообщения: Ответить с цитатой

ага, загружается страница по минуте...
_________________
Вернуться к началу
Посмотреть профиль Отправить личное сообщение Посетить сайт автора ICQ Number
mongolor
человек-МОТОПЬЯНЬ!
человек-МОТОПЬЯНЬ!

Возраст: 35
Сообщения: 7554
Откуда: СПБ, Электросила
На чем ездит: Велосипед

СообщениеДобавлено: 18 Август 2015 13:34    Заголовок сообщения: Ответить с цитатой

все норм вроде щас.

Добавлено спустя 1 минуту 55 секунд:

Тормозит API вконтакте. вокак. ща отрубим.

_________________
Необходимое, но недостаточное условие запуска ЛЮБОГО ДВИЖИНА - НЕПОКОЛЕБИМАЯ ВЕРА ЧТО ОН ЗАПУСТИТСЯ, ДАЖЕ ЕСЛИ ПОРШЕНЬ УКРАЛИ!!!!!!!!
Вернуться к началу
Посмотреть профиль Отправить личное сообщение ICQ Number
igorasha
Скорость 300 км\ч

Возраст: 49
Сообщения: 7719
Откуда: СПБ,Просвет
На чем ездит: HONDA VTX1300R7 ,XR 250R,велик GT AVALANCHE(custom алкоэндуро),КалИнах1117

СообщениеДобавлено: 18 Август 2015 18:51    Заголовок сообщения: Ответить с цитатой

А у меня всё заебок! :rulez:
_________________
-----------------------------------------------------
Да! Валит!
Да! 1.3!
Да! Как у тебя в машине!
Да! 340кг
Да! 200км/ч
Нет! Тока девушек 90-60-90 +/- 5%
Вернуться к началу
Посмотреть профиль Отправить личное сообщение Отправить e-mail Посетить сайт автора ICQ Number
Dimson
Первый AX
Первый AX

Возраст: 51
Сообщения: 8138
Откуда: Питер, Московская
На чем ездит: AX-1, X-Terra

СообщениеДобавлено: 18 Август 2015 18:51    Заголовок сообщения: Ответить с цитатой

дак уже всё починили
_________________
Регистрируйся в Ulmart.ru укажи промо-код 2043440 и покупай по цене из второй колонки прайса!
Вернуться к началу
Посмотреть профиль Отправить личное сообщение ICQ Number
Показать сообщения:   
Начать новую тему   Ответить на тему    Список форумов МОТОПЬЯНЬ ТЕАМ -> Сайт МТ Часовой пояс: GMT + 3
На страницу Пред.  1, 2, 3 ... 12, 13, 14
Страница 14 из 14

 
Перейти:  
Вы не можете начинать темы
Вы не можете отвечать на сообщения
Вы не можете редактировать свои сообщения
Вы не можете удалять свои сообщения
Вы не можете голосовать в опросах
Вы не можете вкладывать файлы
Вы можете скачивать файлы
Страница сгенерированна за 0.02028 секунд с 11 обращениями в базу данных